Hop til indhold
  • 0

Opgradering af Controller


Lars Borris Jensen
 Share

Spørgsmål

Hejsa,

Jeg står i den situation at jeg gerne vil opgradere min gamle IHC controller version 1 RS232 til en Viewer / Controller 2 med USB, LAN og wireless.
Har fundet ud af at forbinde til controlleren og hente opsætningen.
Blev dog ikke specielt glad da jeg så opsætningen:

Udklip2.thumb.PNG.b3e642c234f46240571a160233ba5088.PNG

Jeg kan se at montøren (Ole Stage i Vordingborg) ikke har gjort brug af nogen af funktionsblokkene (så hvidt jeg kan se) - Så jeg får en ret stor udfordring med at finde ud af i hvilke rum de de specifikke input/output forbindelser sidder. (eller tager jeg fejl?)

Oppe på gangbroen på loftet er der markeret følgende på samledåserne:
Tilgang 1
Bad 3
Gang 2
Køkken 7
Alrum 8
Bad 12
Stue 9
Påklædning 11
Soveværelse 10
Emhætte 7

Her taget lidt billeder af tavlen:
Tavle.thumb.jpg.bc7a07dd9836ccf0eda6b99f8d4fae9d.jpg

Controller 1:
1227227814_Controller1.thumb.jpg.246278f928b522c24a4c9daada63f637.jpg

Controller 2:
266827734_Controller2.thumb.jpg.4de8718df0595cec24d925b0d520ecae.jpg

Er der nogen af jer der har en god ide til hvordan jeg griber det her an?
Jeg har vedhæftet en rapport jeg har genereret ud fra den eksisterende opsætning.
IHC rapport generator.html

Mange tak.
Mvh Lars.

 

Link til kommentar
Del på andre sites

10 svar på dette spørgsmål

Recommended Posts

  • 1

Helt enig med Kristian.

Du kan downloade IHC-Service programmet fra LK's hjemmeside, det er ret godt, så kan du trykke på et tryk og se hvilken indgang den trækker og hvilken udgang den tænder.

Du kan også tvangsstyre outputs. Så er det bare at notere I/O ned. De er dog grupperet anderledes på Visual 1 end på Visual 2, men det finder du hurtigt logikken i.

https://www.lk.dk/link/db34dfb1736547a89c11787085a2992b.aspx

Link til kommentar
Del på andre sites

  • 0

Du kan til sidst i dokumentet se hvordan dine input og output anvendes, altså hvad der styrer hvad.

Men det vil sikkert være bedre bare at starte helt fra scratch. Du kan hente en “testprogram” i download sektionen, og med det loadet i controlleren (mens det er tilsluttet installationen) kan du identificere alle input (tryk) og aktivere udgange 1 efter 1 og på den måde identificere hvad der er tilsluttet hvor.

Det er i princippet ligemeget hvor tingene er placeret i softwaren, det vil virke alligevel.

Herefter kan du så lave et simpelt program med kip for at kunne tænde/slukke lyset i huset. Så er der ro fred til du kan stille og roligt lave et ny program.

 

Link til kommentar
Del på andre sites

  • 0

Jeg erindrer at det i Visual 1, er muligt at køre simuleringen direkte i installationen, og jeg mener også at den version af serviceview er mere overskuelig end i den nye controller. Jeg husker noget om at man ganske enkelt kan få vist en samlet oversigt over input og output, og at det derfor er meget nemmere at udlede hvor input og output hører til.

Jeg vil bruge den udskrift du har lavet og tilføje information om hvor hvert input er placeret, og om det er et 2 eller 4 tryk og hvilken knap på trykket, der er tale om, ved enten at køre en simulering, eller bruge serviceview, og så aktivere hvert enkelt tryk.

Ligeledes vil jeg at tænde/slukke de enkelte udgange, for at finde ud af hvilke udtag de hører til.

Når du så har dokumentationen på plads, så vil jeg kode den nye controller - det kan man godt gøre, før den monteres. Det vil sikre en kortere nedetid ved skiftet.

I øvrigt lader det til at den elektriker ikke har sparet på antallet af inputmoduler :-)  Der er jo mange indgange der ikke bliver brugt ...

Link til kommentar
Del på andre sites

  • 0

Hejsa,

Jeg endte med at køre Service Programmet igennem en Windows XP maskine virtuelt.
Det fungerede bare kanon!
Fik kortlagt mine input og output - Perfekt.

Nu har jeg lavet et nyt program og lagt det over i den nye controller, samt skiftet den gamle controller ud med den nye.
Det meste virker perfekt! Der er dog 2 områder hvor det ikke virker:

  1. Lys med dimmer
  2. Lys med Pir

Derfor søger jeg endnu en gang hjælp her hos eksperterne.

1. Lys med dimmer:
Her er et billede af min tavle med dimmerne:
dimmer.jpg.307e5ad54c0f2d79299590eaed2c93b3.jpg
Jeg kan ikke se at nogen af styreindgangene er anvendt, er det normalt?
De virkede fint med den gamle controller, der tændte man og dimmede på samme knap
Når jeg tænder lyset på den nye controller så blinker lyset bare (tænder og slukker hurtigt)

2. Lys med Pir
Her er et billede af min tavle med Piren:
Pir.jpg.8702ecd726ea7a7cf5a2a17105123b27.jpg
Jeg har 2 bevægelses sensorer men kun 1 Pir i tavlen (1 Sensor i garagen og 1 sensor til udendørslyset)

Jeg ønsker naturligvis at få både dimmerne og Pir til at virke igen.
Dette er den gamle dokumentation (hvor jeg har kortlagt input og output)
C__Program Files_IHCVisualDK_reportoutput_Samlet rapport.pdf

Her er det nye program:
Installations Dokumentation.pdf
Funktions Dokumentation.pdf
Funktionsblok Dokumentation.pdf

Tusind tak for hjælpen.

Link til kommentar
Del på andre sites

  • 0

Jeg har læst lidt omkring Dimmer 400 UNI og den kan åbenbart styres med de 3 230v input i bunden.
Den dimmer der er længst til venstre, er faktisk fortrådet med output modulet ved siden af PIR control.
Udgang 5 på Output går til L på Dimmeren og Output 6 går til 5 (op/ned) på Dimmeren.
Jeg har luret at der skal altid være strøm på L på Dimmeren og så kan man ved påvirkning af 5 (op/ned) på Dimmeren tænde/ slukke og dimme op/ned ved hhv. kort og langt tryk.

Hvordan får jeg programmeret det i min Visual 2 controller?
Umiddelbart skal der vel laves en FB der altid sætter strøm på L på dimmeren, det kan jeg bare ikke rigtig finde ud af.

Link til kommentar
Del på andre sites

  • 0
11 timer siden, Henning Pedersen skrev:

Prøv at lægge dit program op. så kan vi meget bedre se hvad du mangler.

Visual 2.visVisual 1.ihc

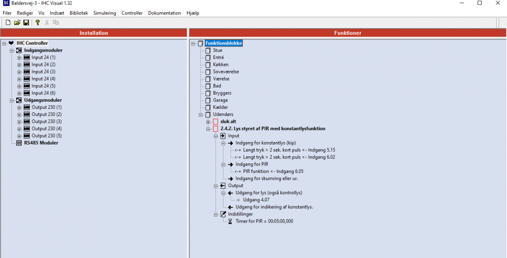
Hej,

Jeg har uploadet mit program for både den gamle Visual 1 controller (hvor det virker) og det program jeg selv har lavet hvor det ikke virker (har bare brugt simpel kip for at kunne tænde lyset.

Det skal siges at jeg også har et par udgange som det ikke er lykkedes mig at kortlægge.
De kan ses på det gamle program.

Den ene udgang går f.eks hen til Pir Control (længst til højre - se billede oven for i tidligere post)

Link til kommentar
Del på andre sites

Join the conversation

You can post now and register later. If you have an account, sign in now to post with your account.

Gæst
Svar på dette spørgsmål

×   Pasted as rich text.   Paste as plain text instead

  Only 75 emoji are allowed.

×   Your link has been automatically embedded.   Display as a link instead

×   Your previous content has been restored.   Clear editor

×   You cannot paste images directly. Upload or insert images from URL.

Loader...
 Share

×
×
  • Tilføj...

Important Information

Privatlivspolitik og We have placed cookies on your device to help make this website better. You can adjust your cookie settings, otherwise we'll assume you're okay to continue.

1200x630bb.png

ok